コンプライアンス・リスク管理体制
当社は、「内部統制システム構築に関する基本方針」のもと、コンプライアンス及びリスクマネジメント体制を整備し、活動を行っています。コンプライアンスについては、コンプライアンス体制の根幹をなす規程として、「コンプライアンス総則」を定め、企業としての社会的責任と公共的使命を果たすため、全ての役員・従業員は自覚と責任をもって、法令・規範等の遵守に努めています。
また、リスクマネジメントについては、企業として適正・健全な経営を行うため、リスクをコントロールし、あらゆるリスクに迅速かつ的確に対応する体制の整備に努めています。
コンプライアンス総則
当社では、コンプライアンスの基本規定として「コンプライアンス総則」を定めています。「コンプライアンス総則」は、経営理念、経営ビジョン、行動指針・行動基準等を含み、全ての役員・従業員が遵守すべきコンプライアンスの根幹をなす規程となっています。
コンプライアンス委員会、リスク管理委員会の設置
当社では、効果的かつ効率的にコンプライアンス確保及びリスクマネジメントを行うために、コンプライアンス委員会及びリスク管理委員会を設置しています。
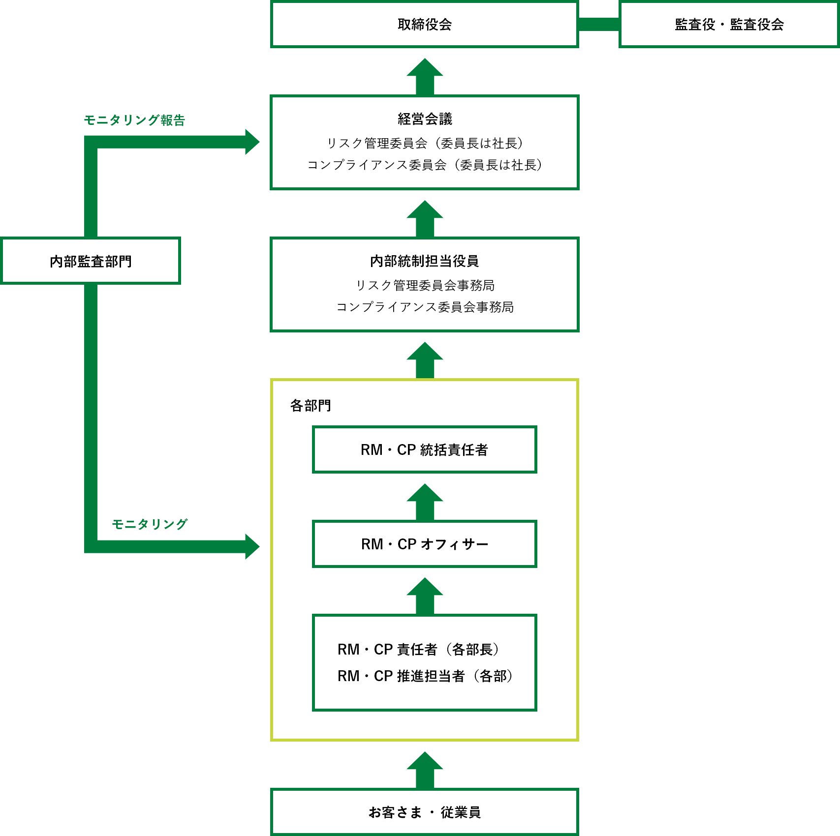
コンプライアンス・リスク管理体制図

※RMはリスクマネジメント、CPはコンプライアンスを表します。
リスクマネジメントプロセス
当社のリスクマネジメント活動は、各事業部門毎に作成するリスク管理台帳を活用して、リスクの洗い出しと計画策定(Plan)、実施(Do)、評価(Check)、是正(Action)の各段階から構成されるリスクマネジメントサイクル(PDCA)に則って実施します。

内部通報・相談窓口(VOE)の設置
当社では、社内における違法行為、反倫理行為等を通報する仕組みとして、「VOE制度(VOE=Voice of Employee)」を導入しています。また、社外相談窓口を設けており、外部弁護士が相談に応じます。本制度では、相談・通報内容や個人の情報・秘密は守られます。
BCP(事業継続計画)
当社では、災害時における緊急時対応および事業継続対応について、企業市民としての役割を果たすべく、迅速かつ適切な対応ができるようにBCP体制を整備しています。
緊急災害時における以下の行動指針に基づき、「緊急災害時対策規程」をはじめ、全社および各事業部門のマニュアル等を定め、対策を講じています。
行動指針- 役員・従業員およびお客さまの安全確保を優先して行う。
- 緊急災害対策本部は、適時かつ継続的に必要な情報を収集・分析し、現状を的確に把握するとともに、発信に努める。
- 地域社会の一員として、地域住民と協調して、災害復旧支援に貢献する。
当社は、2021年度、災害時におけるBCPや地域社会での「社会貢献」に積極的に取組む企業・団体に付与される「レジリエンス認証(事業継続および社会貢献)※」を取得しました。
※レジリエンス認証とは、内閣官房国土強靱化推進室が様々な災害発生等への備えとして、「事業継続(自助)」に関する取組みと社会・地域でのコミュニティ活動等も評価対象とする「社会貢献(公序)」を、積極的に行う団体を国土強靱化貢献団体として認証するものです。
今後も訓練等を通じて、PDCAサイクルを回し、BCPの継続的改善に努め、レジリエンス力の強化を進めていきます。


